🤷♀️ Settings Sync?
VScode 설정 동기화를 한번이라도 생각해봤다면 Settings Sync라는 익스텐션에 대해서는 들어봤을 것이다.
나 또한 이전까지는 Settings Sync를 이용했고...
병합을 안하고 새로운 설정값으로 덮어버린 후 그걸 병합해버린다든가 하는 멍청한 실수들이 있었다.
물론 Settings Sync의 잘못은 아니지만
어쨌든 Settings Sync는 토큰을 받아와서(한 번밖에 못보는)
Gist ID를 받아오고..
Settings Sync 익스텐션에 들어가서 Gist ID와 토큰, URL 등등을 입력해줘야 했다.
+ settings.json 파일에 업로드
이렇게 설정이 복잡하기는 하지만 처음 한번이 복잡할 뿐 그 후로는 간단하게 동기화 할 수 있다
하지만 우리가 원하는 것은 처음부터 끝까지 간단한 방법이다.
⭐ VScode 자체에서 제공해주는 동기화 기능
(1.48 업데이트 이후 사용가능)
1. 동기화시키기
원래는 VScode에서 동기화 기능을 제공해주지 않아 Settings sync 등을 이용했는데
이제는 자체적으로 동기화가 가능하다고 한다.

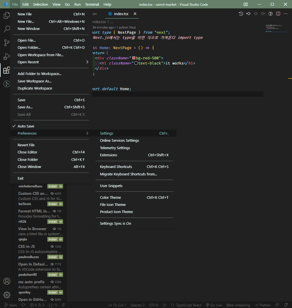
File(혹은 왼쪽 아래 톱니바퀴)에 들어가서
=> Settings Sync is On ( 설정 전에는 Turn on settings sync라고 뜸)
=> GitHub계정 / Microsoft 계정에 로그인하라고 한다 ( 나는 github ) // 저장 위치 관련
=> 무엇을 sync할 것인지 뜬다. 알아서 체크하면 됨 ( 나는 다 함 )
=> 끝! 알아서 계속 동기화된다
2. 동기화된 내용 받아오기
File(혹은 왼쪽 아래 톱니바퀴)에 들어가서
=> Settings Sync is On ( 설정 전에는 Turn on settings sync라고 뜸)
=> 설정 내용을 업로드한 계정으로 로그인. // 위와 같은 계정으로 로그인하면 된다
=> < Merge or Replace > 창이 뜬다
1. 수동으로 병합(merge manually) : 선택하면서 병합 내용을 설정할 수 있다
2. 로컬 바꾸기(Replace Local) : (🚨주의 ) 현재 컴퓨터 VScode 설정 내용을 저장 위치에 덮어쓴다
3. 취소(Cancel)
4. 병합(Merge) : 저장 위치에 있는 원격 설정을 현재 컴퓨터 VScode로 가져와 병합한다
Replace Local 주의하자. 잘못하면 메인컴퓨터의 모든 VScode 설정이 한 줌의 재가 될 수도 있다.
별다른 이유가 없다면 병합(Merge)하는 것이 시간과 정신건강에 좋다.
+ extention의 병합 여부를 따로 결정하고 싶으면
1. '수동으로 병합'을 하거나
2. extention에 들어가서

이 부분을 누르고 sync 설정을 꺼주면 된다
🚀 추가
AWS 자격증 관심있다면
도 추천드려요
'📚 우리를 위한 기록' 카테고리의 다른 글
| [ MUI ] Autocomplete option 사용 시 same key ERROR (0) | 2023.03.07 |
|---|---|
| 개발자 이력서 작성 꿀팁 if(kakao) + EO + 개발바닥 (0) | 2022.12.20 |
| [ decodeURI() ] 외부 경로 접근시 한글 깨짐 해결하기 (0) | 2022.03.16 |
| [ 배포 ] Netlify로 배포하기 (0) | 2022.03.14 |
| [ CSS ] 아이템에 shadow 주기 (0) | 2022.03.14 |